一、项目主题
党的二十大报告提出要“建设全民终身学习的学习型社会、学习型大国”,而学习型乡村建设是学习型社会在乡村区域的空间延伸,是学习型大国的重要组成部分。在乡村这个特定的空间开展全民终身教育,有助于乡村人民转变观念,树立终身学习的意识,以全民学习大局观融入城市发展,缩小城乡发展差距。为响应学习型乡村建设的号召,丽水开放大学于2019年初启动了培育乡村振兴领雁人才助力学习型乡村建设的探索与实践,即“育师启生树标” 一体化教育模型。育师:依托教学名师工作室和兴村治社名师工作室,构建起双师联动的教师成长机制,专注教师专业发展。教学名师的学科素养为村社治理导师提供了新的兴村治社理论,而村社治理导师的进步又反哺教学名师,为其提供更多的实践和应用经验。启生:农民大学生新思想宣讲团和农民大学生网上党支部“两翼齐飞”,不仅扩大了学生党的创新理论知识库,而且育强了学生的政治能力,使学生沉下心、伏下身与村民面对面,真正成为村内政治上的“领头雁”,挑起“扛大旗”的使命。树标:构筑起四位一体培育目标,聚焦提升学生的学历、技能、党建和创新创业水平等综合素养,使学生向“全人”的方向发展。


二、主要内容
(一)提出“四位一体”模式,明确领雁培育目标。“领雁工程”采取全域教育理念,以促进人的全面、多维协调发展为导向,创新了“党建引领+学历教育+技能提升+创新创业”的“四位一体”乡村人才“螺旋式”培养模式,探索出了“导师帮带,线上与线下、理论与实践、课堂与课外相结合”的“一导三结合”教学模式,构筑起个性、多元、开放、人本的协同育人新体系。
(二)推进实践教学改革,增强领雁能力。学校分别在全市九县(市、区)17位“兴村治社”名师所在村挂牌成立农民大学生教学实践基地,每学期领雁班学生必须通过为期1周的进村挂职全程跟班学习,通过师徒结对的形式,实现兴村治社名师对学生的示范引领作用,重点学习导师乡村治理经验。同时开展现场把脉问诊式实践教学,强化学生实践应用与创业创新能力培养,提升人才培养与地方经济发展的适应度、贡献度。
(三)加强领雁党建活动,增强思政实效。积极开展农民大学生网上党组织活动,将“党建引领乡村振兴”的缙云县联丰村、“阳光票决制”基层治理经验的莲都区黄泥墩村以及“产业兴旺带动乡村振兴”致富经的缙云县仁岸村等地定为领雁网上党支部现场教学实践基地,通过党建引领,进一步增强学生党员的先锋模范意识,育强领雁的政治领航能力。学校2017年成立了全国开放大学系统首个农民大学生新思想宣讲团,宣讲团成立7年多来,他们立足农村实际,深入农村文化礼堂、田间地头、百姓家中,用接地气、暖人心的话语宣传新思想新理论,宣传十九大、二十大精神,已成功宣讲近500余场,深受群众一致好评。

(四)提高领雁综合素质,提升教学质量。该培育模式注重学生文化素养与实践能力和创新能力的综合培养,使得学生能够更好地应对乡村治理中的各种问题和挑战。学生能够将所学知识和技能应用于乡村治理实践中,推动乡村治理体系和治理能力现代化。同时,学生也能够积极探索新的治理模式和机制,为乡村治理注入新的活力。
三、活动方式
(一)政校合作,整合机制推进培育。丽水市委组织部出台专门政策、投入资金等支持“领雁工程”项目,在招生推选审核、制定人才培养方案、教学实践过程管理、考勤考核等环节全程参与,并实施评估。培育对象主要是农村基层党组织带头人或优秀村干部、后备人才、农村党员,年龄一般在 45 岁以下。为实施乡村振战略和建设基层服务型党组织培养一批留得住、用得上、有文化、懂技术、会管理的农村人才。
(二)双历并举,注重理论实践相结合。采用“学历教育+集中培训+跟班实训”的培养模式,实现学历教育与非学历教育“双历并举”,扬长避短,充分发挥了两种教育优势。学历教育推行“学导评三结合”教学模式,做到学生自主学与协作学相结合、教师导学与导修相结合、课程评价以形成性考核与终结性考核相结合。在非学历教育实施过程中围绕村务管理、农业生产经营管理、美丽乡村建设等内容开展订单式专题培训。
(三)双师联动,突出教师导师相协同。一方面,成立“兴村治社名师”导师团队,学生自主选择导师结对,并跟随导师为期1周的进村挂职全程跟班学习,重点学习导师乡村治理经验。学校邀请“兴村治社名师”来学校开展沙龙、专题讲座等活动,让乡村振兴实践经验走进课堂。另一方面,学校教学名师工作室导师担任班主任跟进服务,及时解答疑难问题,与“兴村治社名师”导师团架起“双师联动”的协同机制,有效地实现优势互补,打造了“共研、共建、共享、共成”的“领雁工程”教育共同体,形成了同向同行、协同育人的教育一体化格局,有效增强“头雁”的实践能力。
四、特色
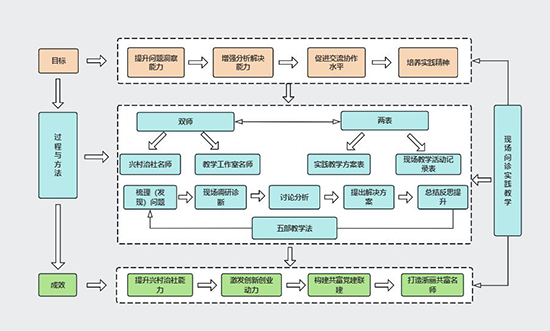
(一)创新教学方法:现场把脉问诊式实践教学法
为了提升领雁学员的实战能力,学校探索开展现场把脉问诊式教学,现场问诊实践教学活动采用“双师+两表+五步教学法”,教学工作室名师与兴村治社实践导师参与讨论教学方案表的制定,以梳理(发现)问题、现场调研诊断、讨论分析、提出解决方案、总结反思提升五步教学法开展。该教学方法以农民大学生自己乡村治理现实问题为导向,组织学生对提出的问题进行讨论和分析,共同探讨解决方向,促使学生将所学知识学以致用,有效提高农民大学生实践治理能力和创新创业能力。


(二)创新思政工作:开创农民大学生思政宣讲活动
丽水开大农民大学生宣讲团是全国开放大学系统首个农民大学生新思想宣讲团,自成立以来,本着“讲好乡村振兴故事,传播理论好声音”的宗旨,深入农村文化礼堂、田间地头、百姓家中,宣传十九大、二十大精神。宣讲团“聚是一团火,散是满天星”,既有组团宣讲,又有分散宣讲。并充分发挥开大的系统办学优势,不断创新宣讲形式与载体。好多宣讲员已成为宣讲名师,受邀到全国各地宣讲70多场,学生楼干强还走上了清华大学讲台与第17届中国东盟社会发展与减贫论坛。


(三)创新共富机制:成立农民大学生共富孵化中心
2024年秋季,丽水开放大学成立全国开放大学首个农民大学生共富孵化中心。农民大学生“共富孵化中心”中心旨在为农民大学生提供创业平台和支持,通过整合资源、开展培训、提供咨询等方式,促进农民大学生创业项目的孵化和成长,真正成为农民大学生之间、村与村之间的交流合作平台、资源共享平台、农民大学生创业创新平台以及强村富民平台,推动乡村振兴战略的实施,实现共同富裕。

五、效果
受益于“领雁工程”,全市农村基层干部的学历提升效果显著,大专及以上学历的比例由原来的20.8%提升至56.8%,其中,45周岁以下的提升至70.8%。在2023年丽水市兴村治社名师评选中,丽水开大领雁学生共有22位同学入选,占比近四分之一,实现了学生向名师身份的转变。
(一)培养了一大批扎根农村的高素质本土化人才
学生在校期间,荣获浙江省担当作为好支书、省千名好支书、省优秀共产党员、丽水市兴村治社名师等荣誉70多项,引进或培育10万元以上农村产业项目25项。如:楼干强同学荣获浙江乡村振兴共富带头人“金牛奖”以及中国最美村镇乡村振兴带头人奖,并在中国东盟村官交流项目上介绍经验发言。刘利军等4位同学荣获浙江省担当作为好支书;徐峰等3人被评为丽水市乡村振兴促进共同富裕先进个人。
(二)促进了乡村产业优化升级和经济的可持续发展
领雁学生因地制宜创新创业,自己带头发展产业致富,并带领群众共同致富,让群众的钱包鼓起来。领雁学生创业通常以“公司+基地+农户”“合作社+农户+基地”等方式组织经营,推动了农村土地流转和农业经营的组织化,一个项目发展往往能带动数十户农民就业增收,形成“兴一个产业,活一地经济,富一方百姓”的共富发展格局。这些模式不仅带动了当地经济的发展,也为其他地区的产业发展提供了有益的借鉴和参考。
(三)提供了全国开大体系助力共富发展经典范例
教学经验、教学成果在全国开大体系得到推广应用,国家开放大学农医部到我校开展教学研讨活动,国家开放大学资源中心对学生楼干强的治理与共富经验,进行为期一周的采访拍摄;内蒙古、山西等地开放大学纷纷来我校学习取经;施蕾芬教授多次受邀为国家开放大学、北京开放大学以及全省各地开放大学做学生思政工作经验交流。《领雁工程:乡村振兴人才培养的“共富浙丽”样本》获2022高校赋能乡村振兴典型案例,是全省唯一入选的高校,并在《中国教育在线》全文刊出。